Comparing Integration Server Packages
You can use the compare tool in Designer to compare the contents of Integration Server packages. Designer compares:

The namespace contents of the package, identifying the differences in folders, subfolders, and IS elements such as services and document types.

The package artifacts in the file system.

The package properties.
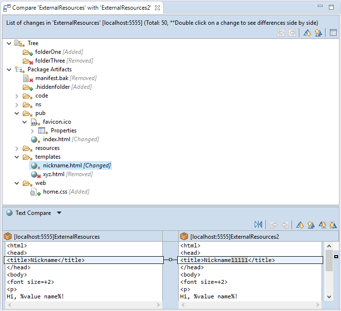
Compare editor for packages
When comparing package properties, Designer recurses the file system directories for the packages and returns a list of differences for the package resources. Designer uses a tree structure to show all the directories and files that exist in one package but not the other. Designer includes all files that have different content or properties in the results.

For new or changed files that can be viewed as a text file,
Designer displays a Text Compare in the Content panel. The text comparison is display-only. Changes cannot be merged from one file to another.

For binary files,
Designer performs a checksum comparison. If properties between two identically named binary files are different,
Designer displays a

node as a child of the binary file in the tree. To view the property differences, expand or select the

node and use th Content panel to compare differences.

For a jar file,
Designer extracts and compares the manifest properties of the jar files in addition to the checksum comparison performed fro binary files.
Note:Designer compares the package artifacts only for packages installed on Integration Server 10.5 or later.
Before comparing
Integration Server package, make sure to review the information in
Guidelines for Comparing Packages,
Folders, and Elements.

To compare two
Integration Server packages
1. In Package Navigator view, do one of the following:

To compare two selected packages in the Package Navigator view, select a package and press the CTRL key while you select another package with which you want to compare it. Right-click either selected item and select
Compare Element(s) With > Each Other.

Two compare a package in the Package Navigator view with an identically named package on another
Integration Server, select the folder on one server. Then, right-click and select
Compare Element(s) With > Other Server and select the server on which the second package resides.
If there are differences between the two packages, Designer displays a compare editor. If there are no differences, Designer displays a message indicating that there are no differences.
2. Use the toolbar icons or their equivalent keyboard shortcuts listed below to navigate between the items in the Change List panel and differences displayed in the Content panel for text comparison or property comparison:

Previous difference:
CTRL + , or


Next difference:
CTRL + . or

When using the Text Compare to examine differences, you can also use

and

to navigate between changes. Note that a single difference may contain multiple changes.